基于微信平台的校园顺风车软件的设计毕业论文
2020-04-10 16:08:12
摘 要
武汉理工大学分为两个校区,马房山校区和余家头校区。而马房山区也又分了几个校区,所以学校师生在几个校区里面穿梭很不方便,而校车也不是随时都有,自行车有时候因为距离过远也不是很方便。所以这个时候顺风车不失为一种更好的选择,而考虑到顺风车只是为本校师生所使用,所以专门设计一款校园顺风车为本校师生服务。而现在微信小程序的出现也正引发着新的潮流,小程序占用内存少而且随用随删非常方便,所以设计一款微信校园顺风车小程序。
本文设计了小程序的功能和用户界面,其中功能分为登录注册功能、发布顺分车功能、选择顺风车功能、个人信息查看功能、个人意见功能和支付功能。
本文主要运用了app.js、app.json、app.wxss和app.wxml等前端语言编写了注册登录界面、发布顺风车界面、投诉界面、个人信息界面和选择顺风车功能界面。然后从js发布请求给后台,后台接收到请求后开始运行程序最后将结果再反馈给前端,最后实现功能。
在经过编程和一系列的调试之后,本文实现了小程序的相关功能,并且经过多人使用可以实现小程序的相关功能。
关键词:微信小程序;校园顺风车;功能;界面;后台
Abstract
Wuhan university of Technology is divided into two campuses, and the horses well over campus and campus.And horse area also points for campus, the teachers and students in several campus shuttle is not very convenient, and the school bus is not at any time, bicycles metimes is not convenient.So when the lift is a choice, and considering the lift is only for schoolteachers and students to use, so do ride a campus dedicated to serving the school teachers and students.Now also is causing the appearance of new tide of small programs, small program occupy less memory and increases with the increasing use delete very convenient, so I decided todesign a micro letter campus lift small programs.Small program to determine the small program interface, the initial interface, registration and login interface.Also identified the login registratiofunction, which is divided into the driver registration and student registration.Also identified the release along the car, choice of lift, personal information to view, personal opinions and payment functions. Small program mainly use app.js, app.json, pp.wxss and app.wxml front-endlanguage such as the registered login screen, publish lift interface, complaints, personal informtinand choose to lift function interface.Then from js post request to background, the background befinally to realize the function.After programming, and a series of debugging small program to achieve the related functions,and after many people use can achieve the function of small programs related.
Keywords:small micro program; Campus hitching a ride; Function; Interface; The front end.
目 录
第1章 绪论 1
1.1研究的背景与意义 1
1.2 国内外发展现状 2
1.3论文的研究内容及章节安排 2
第2章 开发平台介绍 4
2.1微信小程序介绍 4
2.2微信小程序的开发 4
第3章 系统的需求分析 6
3.1系统需求分析 6
3.1.1系统的总体要求 6
3.1.2系统的功能需求分析 6
3.1.3系统的模块划分 7
第4章 系统的设计 8
4.1 注册登录模块的设计 8
4.2顺风车模块的设计 9
4.2 顺风车模块流程图 9
4.3个人信息模块的设计 10
第5章 系统的实现 12
5.1系统的界面实现 12
5.2系统的后台实现 14
5.2.1系统构建API 14
5.2.2系统框架搭建 14
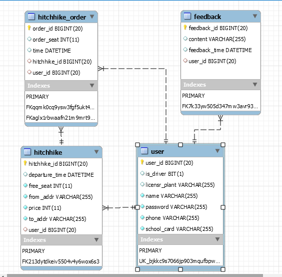
5.2.3系统数据库实现 14
5.2.4 顺风车相关功能的实现 17
5.2.5 用户功能的实现 17
5.2.6 用户反馈功能的实现 17
第6章 系统功能的测试 19
6.1用户功能的测试 19
6.2 顺风车功能的测试 21
6.3个人信息功能的测试 24
6.4 反馈意见功能的测试 25
6.5 其他功能的测试 25
第7章 总结与展望 28
7.1总结 28
7.2 研究展望 29
参考文献 30
致 谢 31
第1章 绪论
1.1研究的背景与意义
据大量的国外数据统计与显示,造成欧美等发达国家城市中环境污染的主要来源是汽车排放尾气中的各种污染物[1]。许多发达国家政府为了改变这一现状,采取了一系列的措施,其中比较重要的措施就是出行需求管理理念(TDM),它主要包括硬性政策和软性政策来指定的出行政策[2]。
而在国内环境问题也已成为公众日益关注的问题,现在到了冬天,全国的雾霾问题都会变得非常严重,尤其是北方。人们非常担心空气问题,PM2.5已然成为了一个热门话题。造成空气污染的原因非常的多,其中一个非常重要的原因就是工业排放。工业生产会向大气排放许多的工业空气污染物,有的是烟而有的是煤气。另外更重要的是污染源其中40%来自汽车尾气。随着经济的快速发展,家家户户都有了自己的汽车,私家车数量的大量增加导致污染变得越来越严重,而国家也制定了相关的政策-限号政策[3]。但是治标不治本,所以低碳生活应时而出,无论衣食住行每个人都应该尽自己的能力做到低碳生活[4]。而低碳生活倡导一切从简,特别是平时的生活中要努力的降低自己所产生的能量,从而降低二氧化碳的排放,以实现低碳生活。而在我国某些大城市人们已经开始了低碳生活,其中很重要的行动就是减少开车。
在时代变革中,我们应该顺应时代潮流,争先发展科学技术。现在我国在软件发展方向已经站住了脚跟,在阿里巴巴和腾讯的领头下,其余公司也在努力的进步与发展。所以各类软件欣欣向荣的发展,越来越多的应用出现在我们的生活中,它们正在悄悄地改变我们的生活习惯。微信改变了我们聊天方式,随时随地想聊就聊。支付宝改变了我们的支付手段,而各类视频应用改变了我们的观影方式。还有各类形形色色的应用也或多或少的影响着我们的生活。而从一开始的优步的出现到后来滴滴的发展,这些更加无一不改变着我们的出行方式。随着人们出行的增加,顺风车也逐渐成为人们出行又一种的选择方式。所以顺风车的潮流赶上了绿色出行的模式。
而在现在的校园生活中,许多大学有很多的校区,而学校的师生在这些校区之间之间穿梭不是很方便,而现在顺风车功能在很多应用里都有,但是专门为学校师生设计的顺风车应用还是少之又少。而随着微信使用人数越来越多,微信小程序出现在大众眼前。微信小程序无需安装,想用即用,十分方便。所以针对这个问题我准备设计一款专门针对武汉理工大学师生的微信校园顺风车小程序。
武汉理工大学一共分为两个校区,马房山校区和余家头校区。其中马区又分为南湖、鉴湖、东院和西院。校区之间有的的跨度非常大,在有的校区之间你可以选择步行,自行车和校车。但是校车的时间很固定,不方便。步行又很辛苦,这时候共享单车就很好用。但是如果想从马房山校区去余家头校区将非常麻烦,共享单车已经不能满足广大师生们的需求。所以推出校园顺风车,校园顺风车可以很好的满足师生方便乘车的要求。
1.2 国内外发展现状
自从2014年滴滴和Uber的打车软件相继出现,人们出行的方式悄悄地发生着巨大的变化。以前人们出行会选择地铁、公交车和出租车,但是地铁公交必须得找到相应的车站而且几乎都要倒站很是麻烦。而选择出租车也会有相应的问题,因为在城市的某些地方等车很是艰难,很难打到车,所以但你有急事想要快速到达目的地但是又没有私家车,这种情况下就很让人着急。但是打车软件解决了这些问题。伴随着这几年的快速发展,在2016年Uber已经和滴滴达成共识开始合并,所以滴滴已经成为了打车行业当之无愧的领头羊作。滴滴顺风车功能于2015年上线,定位于出行服务定价比滴滴快车低[5]。所以顺风车也又成为了人们新的选择方式,便宜又方便。“滴滴”的出现已经改变了传统的出租车方式,打造了移动互联网时代引领用户以现代方式旅行的时代。它的出现使叫车市场的格局发生了巨大的变化,利用移动互联网的特点,实现了网上和线下的融合。从开始打车到使用支付宝微信等支付手段来支付车费,从而最大限度地提高乘客的搭车的体验,改变传统的出租车司机和其他乘客方式,让司机根据旅客的目的地按“接单”意愿掌握,节省司机和乘客的通信成本,降低空车率,最大限度地节约双方的资源和时间[6]。
而随着手机行业不断的快速发展,硬件与软件技术的不断革新,微信小程序程序成为了新的热门。微信小程序是一种新的开发功能,开发者可以免费并且迅速地开发一个小程序,而且小程序可以在微信内被广泛的传播和使用。不同于各种APP需要在安卓系统或者iOS系统去开发,微信小程序只需要在微信官方的开发平台上去完成。所以小程序不区分安卓或者iOS系统十分方便。而APP只能在各自相应的系统中才能使用。所以本文利用微信开发平台设计一个校园顺风车小程序。
1.3论文的研究内容及章节安排
本文将会针对武汉理工全体在校师生来设计一款有利于师生方便、安全、省时省力的出行的校园微信小程序。
根据研究内容,本文主要分为七个章节,各章的主要内容如下:
第一章绪论,主要介绍了微信校园顺风车小程序的背景和意义,以及国内外在这些方面的研究、发展现状,以及本文的研究工作。
第二章开发平台的介绍,主要介绍了在开发校园顺风车小程序时需要用到的开发工具。
第三章系统的需求分析与设计,主要对整个小程序整体的需求进行全面的分析来确定小程序具有的功能以及进行小程序的模块划分。
第四章系统设计,主要进行对小程序每个模块的分析与设计。
第五章系统实现,主要进行对小程序从前端到后台依次实现。
第六章系统测试,主要对整个系统进行每个功能的测试,如果有问题进行最后的调整,保证小程序的正常使用。
第七章总结展望,主要对全文进行总结,并提出新的要求。
第2章 开发平台介绍
微信现在用户量已经突破了十亿,而随着微信用户量的增加,微信也在一直构建自己的体系,从微信摇一摇到微信公众号再到微信红包与微信支付无一不在显示微信想要搭建完整的微信体系的决心。而微信的本阶段的目标则是利用微信小程序完成一个微信实现整个功能的包括。而本章将会着重介绍微信小程序优点以及使用它的的理由和构建微信小程序的步骤。
2.1微信小程序介绍
微信小程序就是一个在微信平台上开发的小程序,张小龙觉得现在APP太多,每个APP都需要下载才能使用。各类APP导致消费者使用并不很方便,而微信小程序就是在这种情况下应运而生,相当于把所有的APP安装在微信这一个软件中,而微信小程序所倡导的理念就是简单、轻便。用户不需要下载安装便可以使用,因为小程序大小低于2M所以下载安装时间特别短所以可以忽略不计。在使用APP的时侯如果要使用一项功能通常需要以下步骤:首先打开你的应用市场,然后找到相应的功能的APP,下载并安装该应用。最后就可以在手机桌面找到该应用并使用。而在小程序时代一切就变得非常的简单方便,只需要打开微信,找到相关的小程序就可以打开并使用该小程序了,没有了下载和安装的步骤,人和功能之间的连接变得更加的简单直接。除了使用可以更加便捷之外,小程序还可以为大家的手机内存减轻很大的负担。几乎每个人现在的手机都安装了各式各样的APP,但是现在的APP动辄内存几百兆甚至有几个G。手机容量小的人一旦多下载了几个应用内存就很有可能不够用了。在这种情况下,小程序大小不超过2M,可以很好的解决这个问题[7]。而且由于不用安装所以当你平时不需要使用某个小程序便可以轻松从手机中移除它而再次使用也很方便。小程序也不会占用你手机桌面的地方,它隐藏在微信中,等你需要它的时候下拉就可以获得,非常方便。这时候你手机界面很简洁而且微信界面也是一如既往的简洁。
2.2微信小程序的开发
小程序开发几乎不需要配置任何的开发环境,只要安装微信所提供的一款名为微信web开发者工具的IDE即可。小程序由以下5个部分组成。
App:指小程序整个项目。
window:用于设置小程序的状态栏、导航条、标题、窗口背景色。
页面:一个App包含若干页面。微信规定,同时打开的页面最多不超过5个[8]。
组件:框架为开发者提供了一系列基础组件,开发者可以通过组合这些基础组件进行 快速开发。这些组件是构成页面的基本元素[8]。
路由:不同页面之间的跳转称为路由[8]。
微信小程序的开发需要前端和后端技能,前端需要掌握HTML、CSS和JavaScript语言,后端需要掌握一门后端语言以及数据库还有框架搭建。而微信小程序前端语言又和其他的浏览器所用到的前端语言有一些不同,它是用的是wxml、wxss、js和json等技术完成对小程序端界面的设计。而对于后端将采用Spring SpringMVC JPA搭建小程序后端程序。使用Springboot简化Spring配置,达到更快部署Spring Web应用的目的。使用SpringMVC构建RESTful Api为小程序提供接口服务。使用JPA将持续期的动态对象转入到数据库中,避免繁琐的JDBC。采用SQL代码,可以更专注与程序逻辑开发。
对微信小程序的开发与其他平台很是不同,它的的开发语言和开发文件很特别。小程序前端所使用的文件类型为wxml、js、wxss,其中wxml和wxss负责显示页面而js负责页面逻辑和网络通信。微信小程序几乎重新定制了一套标准实际上他们与HTML、CSS和JavaScript没有太大的区别。html和wxml的区别大于wxss与CSS的区别,wxtm更像android开发中的接口xml描述文件,更适合于程序接口的搭造,而html更适合显示文章和构造internet页面。wxss与CSS两者在语言上几乎没有差别可以直接通用。小程序的js文件与其他前端开发的使用的文件几乎没有区别。小程序的js只是新增加了微信一些API借口,并去除了一些不必要的功能[9]。
小程序的项目架构如图2.1所示。

图2.1 小程序框架
pages文件夹用于放置页面文件。app.js是App的启动脚本,可以处理一些App启动过程中页面加载之前要处理的事情。app.json是App的配置文件,配置项包括window、页面、tab菜单栏等。app.wxss是App的公共样式,类似于css[10]。
第3章 系统的需求分析
本文主要是针对武汉理工大学师生而设计的校园顺风车微信小程序。而根据第二章对小程序的介绍了解了小程序的整个框架和构成。本章将会通过分析小程序整体的需求分析来确定小程序最后的功能和对于小程序界面划分与相关的模块的划分。
3.1系统需求分析
3.1.1系统的总体要求
环境问题是21世纪面对的重要问题。环境污染可能会导致社会的普遍不满,并可能直接导致社会群体事件的发生。而现在大众最关心的问题应该就是雾霾了,PM2.5已成为人们讨论的焦点。PM2.5的来源是工业、民用煤和机动车辆。而每个人都有责任来保护环境,作为大学生,我们应该从自己做起,节能减排,低碳生活。
此次设计的校园顺风车便是针对本校师生员工的顺风车,只针对于武汉理工大学的师生,可以让师生有目的的选择地点更加方便快速的穿梭于各个校区之间,并且安全性也得到保障,并且本次设计还不以盈利为目的更加体现了方便校友的初衷,所以其具有实用性。其次本次顺风车并不是以盈利为目的所以小程序也具有了公益性。再者小程序具备安全性,会严格的保护用户的个人信息。
所以系统的总体要求就是方便、快捷、实用、公益、安全。
3.1.2系统的功能需求分析
微信校园顺风车小程序是一个基于微信开发平台的方便学校师生在校园中进行校区之间出行的小程序。此小程序包含了多个功能,其中有注册登录功能、顺风车功能、意见反馈功能、支付功能和其他功能。
为了体现小程序的安全性,每次进入小程序需要进行验证即只有本校师生才可以使用小程序,所以用户需要先注册方可登录进入小程序,所以小程序具有注册登录功能。而其中注册功能又分为司机注册和学生注册。
以上是毕业论文大纲或资料介绍,该课题完整毕业论文、开题报告、任务书、程序设计、图纸设计等资料请添加微信获取,微信号:bysjorg。
相关图片展示:









